如何重置帐号密码?
如何重置帐号密码?
来源:网络 发布者:admin 点击:2817次 时间:2023-03-16 16:58:46
自助找回密码
成员邮箱帐号(适用所有成员)绑定了手机可以通过以下步骤重置密码:
【企业邮箱官网登录页->帐号密码登录->忘记密码->我是成员->输入帐号信息】使用绑定的手机号码接收验证码重置邮箱帐号密码。
1.打开登录页面,点击“忘记密码”
2.密码重置页面选择您需要重置的帐号类型(我是成员),输入帐号信息和验证码。
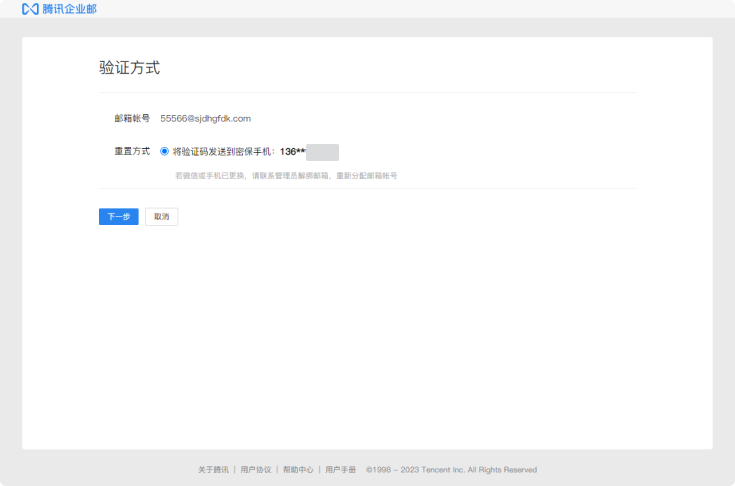
3.选择重置密码的验证方式:
4.重置密码:
接收“验证码”:绑定密保手机查收验证码,重置密码。
版权声明:本站内容源自互联网,如有内容侵犯了你的权益,请联系删除相关内容。
邮件群发-邮件群发软件|邮件批量发送工具|群发邮件平台|批量邮箱发送系统公司








